畅享游戏,快乐生活!

当前位置:首页  → 攻略  → 《艾尔登法环》全武器种类分析:开荒利器大揭秘

《艾尔登法环》全武器种类分析:开荒利器大揭秘

来源:小米儿Sunny 更新:2024-09-02

《艾尔登法环》全种类武器数据优缺点分析

DLC发售倒计时不到一个月,如何选择一类适合开荒的武器,以及现版本武器的具体强弱是一个值得讨论的问题。

同时,武器的面板,冲击力等数值相对较易查阅,而衔接速度,帧数等同样影响手感的区别,虽然有专家制作了数据网站,但还没有人系统地总结过,现有的测评往往也限于“这个A比B要快”,“这个手感好”,对帧数的具体研究大多还仅限于PVP玩家扣强度。

并且随着版本更新,流传的数据也会有滞后性。

一:讨论对象是法环的主流武器类别(火把,弓等类型就不讲了),一个类别的武器数值,速度大体是一样的,有差别且值得单独说的武器会专门说明。

二:比较对象包括此类武器在几种主流加点下的面板和推荐,武器平A,武器重击和蓄力重击三者的帧数分析。最后附上对这类武器的个人概括。

数据分析方法

首先介绍一下分析使用的网站:点击进入

这是一个专家解包数据并整合的帧数研究网站,具体列出了每一种武器的动作到底有多“快”。

数据目前有1.09和1.10版。介绍以1.10为准。

具体说一下怎么使用,大家有兴趣可以自行研究。

左侧列表里,TYPE一般不管。CLASS是武器的大类,例如我选择了straight sword,即直剑。WEAPON是你选择大类后可以再选择具体武器(如果不选,就是把这一类的数据都列出)。

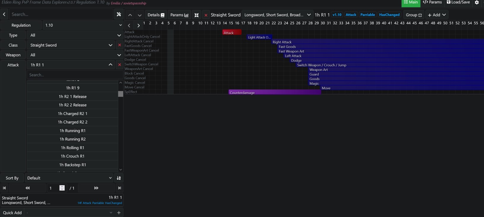
ATTACK是具体执行的攻击动作,例如我选取了1h R1 1就代表单手,右手持直剑R1第一下。选择后,下方sort by下面会列出检索到的数据,点一下就会在右边具体展示。‘

以图片为例,右边红色的attack,指的是从按下r1,到产生攻击判定的时间(即十三帧抬手,第十四帧开始有判定),底下的蓝条分别代表在按下R1,挥出攻击后,要衔接之后的行动各自需要多少帧。

换句话说,武器多快能命中第一下,以及打完多久能躲,多久能连击,连击速度,多久能接战技,等等。

我们开门见山,先解决一个长久以来不甚明朗的问题:狩猎巨人和狮子斩,这两个战技到底孰优孰劣。

我们知道,狮子斩加过速,狩猎巨人加过削韧。

那么具体是多少呢?

这是狮子斩的数据:

这是狩猎巨人的数据:

不难发现,两者能衔接闪避的时间均为61帧起,整个动作时间等长。但狩猎巨人抬手31帧,狮子斩抬手42帧,也就是虽然狮子斩有过加速,但狩猎巨人起手明显更快。

此外,挑飞是一种比砸倒更“高贵”的冲击,因为被挑飞的敌人会在空中下落+倒地(还弹一下),砸倒则是倒下立刻开始起身。期间挑飞还有时间稍回一下精力,配合更快的起手,更长的判定帧容易抓滚,连续压制性就会更强。

这就是为什么狩猎巨人体感上更多的被称为“对NPC宝具”。

反之,狮子斩有相对略高的伤害倍率(240%对220%),能够装在削韧更高的武器上(指大锤和特大锤),以及释放时立刻产生强霸体。这就是两者的主要差别了。

1 2 3 4 5 6 7 8 9 10

11

下一页

友情提示:支持键盘左右键“← →”翻页

文章内容导航

第1页:数据分析方法 第2页:匕首-单持R1,双手R1,成对R1第3页:钩爪第4页:拳套第5页:鞭子第6页:连枷第7页:直剑第8页:刺剑第9页:刀第10页:斧第11页:锤第12页:曲剑第13页:曲剑第14页:伤害机制第15页:双头剑第16页:矛第17页:戟第18页:镰刀第19页:重刺剑:

热门文章

推荐专题

更多>>

推荐